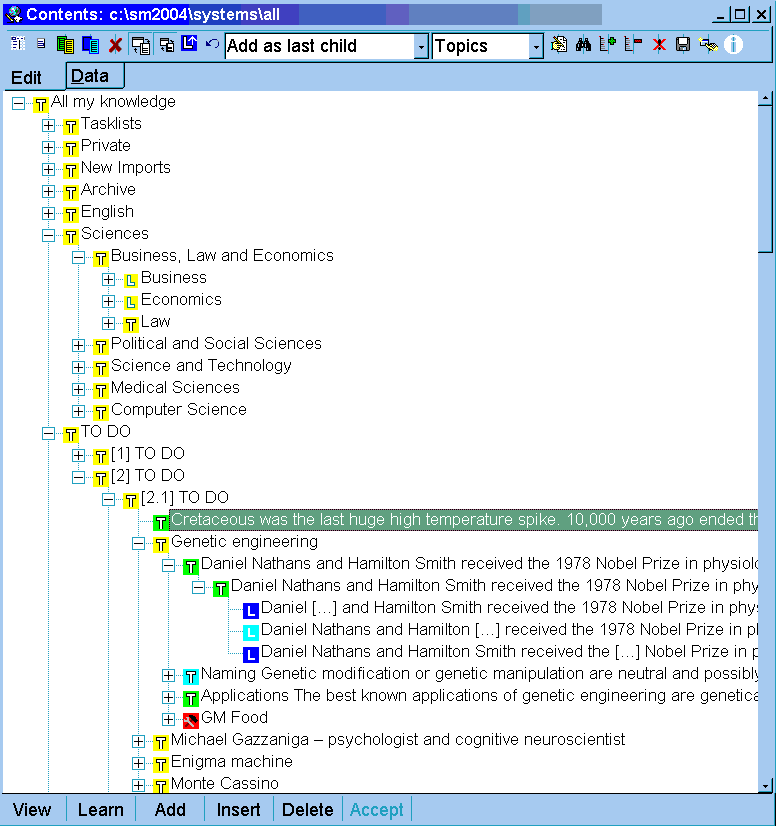
| Edit toolbar in the
contents window |
Edit toolbar appears at the top of the contents window
(as in the picture below).
Here is the use of individual buttons on the edit toolbar:
- Menu button - open
the contents menu
otherwise available with right-click over the contents window
- Branch menu button - open a
subset processing menu
with operations on the currently selected branch (same as Process branch
on the contents menu
available with a right-click)
- Element align button - align the contents
window with the element window for convenient review of elements in the contents window
(note that Synchronize button must be down for the element
window to be updated as the selection moves in the contents window)
- Contents align button - open a second
contents window and align both windows for convenient drag-and-drop operations
- Close branch button - collapse the parent
of the currently selected element (to easily fold the whole knowledge
tree displayed in the contents window)
- Synchronize button - display elements in
the element window upon changing the selection in the contents window
- Element data synchronize button - display
element parameters in the element data window upon changing the
selection in the contents window
- Postpone button - delay outstanding repetitions in the selected
branch
- Find button selects the element currently displayed in the element window.
You will not need this button if the Synchronize button (above)
is down (the element window will always display the currently selected
element)
- Drag-and-drop combo box - select the mode
for drag-and-drop operations. You can choose Replace
target if you want dropped element to pop up at the place of the
drop target, or Add as last child if you want the dropped element to
become a child of the drop target
- Type combo box - select the default type of elements added to the knowledge
tree. If you choose Topic, the button Add will keep adding
topics. Item will add items.
- View button - display the currently
selected element in the element window. You will not need this button if the Synchronize button (above)
is down (the element window will always display the currently selected
element)
- Find button - search for
a string in the currently selected branch
- Remember button - introduce the descendants of the currently selected node into the learning
process
- Forget button - remove the descendants
or the children of
the currently selected node from the learning process (and put them at the end of the pending queue)
- Dismiss button - dismiss the descendants
or the children of
the currently selected node, i.e. make them invisible to the learning process
- Save button - save expanded knowledge tree nodes to a text file
(optionally, branch statistics can be included as well)
- Hook button - make the currently selected node the hook of the currently
selected category. This way all elements
added with Add new (Alt+A) will be
children of the selected node
- Info button - display
node statistics of the currently selected element

See also: